Unified Architecture Overview
Service Configuration and Business Management Integrationβ
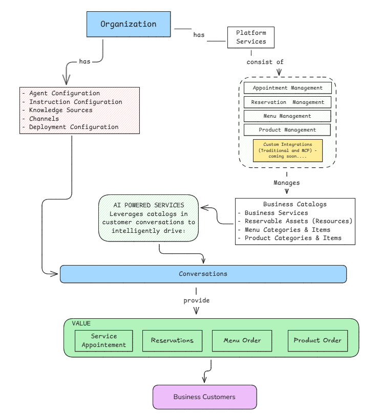
Executive Summaryβ
This document provides comprehensive technical documentation for the WIIL Platform's unified architecture, bridging the Service Configuration system with the Business Management system. The architecture enables organizations to deploy AI-powered conversational agents that leverage business services to conduct intelligent customer conversations, ultimately driving transactional outcomes such as appointments, reservations, and orders.
The central integration point is the Conversations entity, which connects:
- Agents in Deployment Configurations (from Service Configuration)
- Business Customers (end users)
- Transactional Operations (Service Appointments, Reservations, Menu Orders, Product Orders)
1. Introductionβ
1.1 Purposeβ
The WIIL Platform integrates two major architectural domains:
-
Service Configuration: Manages the deployment of AI agents through instruction configurations, deployment configurations, and communication channels.
-
Business Management: Manages business entities (services, resources, menus, products) and their transactional operations.
The Conversations entity serves as the bridge, enabling AI agents to leverage business services in real-time customer interactions.
1.2 Scopeβ
This documentation covers:
- Service Configuration components and their role in agent deployment
- Business Management components and their catalog/transaction model
- The Conversations entity as the central integration point
- Data flow between both systems
- Schema definitions for conversation handling
1.3 Intended Audienceβ
- Solution Architects
- Platform Engineers
- Backend Developers
- Integration Specialists
- Technical Project Managers
2. Unified Architecture Overviewβ
2.1 High-Level Architectureβ

2.2 Integration Pointsβ
The architecture has three key integration points:
| Integration Point | Connects | Purpose |
|---|---|---|
| Conversations | Agents β Customers | Central hub for AI-powered customer interactions |
| Instruction Configurations | Service Config β Conversations | Defines agent behavior in conversations |
| Transactions | Conversations β Business Entities | Creates business outcomes from conversations |
2.3 Design Principlesβ
Unified Customer Experience: Customers interact through Conversations, unaware of the underlying system complexity.
Separation of Configuration and Execution: Service Configuration defines how agents behave; Business Management defines what they can do.
Transactional Outcomes: Every conversation can result in measurable business transactions.
Multi-Channel Support: Conversations span multiple channel types (OTT Chat, Telephony, SMS, Email).
3. Service Configuration Domainβ
3.1 Overviewβ
The Service Configuration domain manages the deployment and behavior of AI agents within the platform.
3.2 Agent Configurationsβ
Purpose: Define AI agent capabilities and characteristicsβthe technical setup that powers agent deployments.
Key Attributes:
- AI model selection (modelId, modelProvider)
Relationship to Deployments:
- One Agent Configuration can power multiple Deployment Configurations
- Combined with Instruction Configurations to create deployable agents
- Examples: "Sales Agent", "Support Agent", "Booking Agent"
For API details, see Agent Configurations API Reference.
3.3 Instruction Configurationsβ
Purpose: The heart of agent behaviorβdefines the prompts, guidelines, and contextual instructions that govern how agents conduct conversations.
Key Attributes:
- System prompts
- Conversation guidelines
- Domain-specific instructions
- Compliance rules
- Escalation criteria
Relationship to Conversations:
- Referenced by
instruction_config_idin Conversation records - Guides AI behavior during customer interactions
For API details, see Instruction Configurations API Reference.
3.4 Deployment Channelsβ
Purpose: Manage communication channels for agent deployments.
Channel Types:
- OTT (Voice and Chat)
- Telephony
- SMS
For API details, see Deployment Channels API Reference.
3.5 Deployment Configurationsβ
Purpose: Combines agent configurations with instruction configurations to create deployable units.
Key Attributes:
- Deployment identifier
- Agent configuration reference
- Instruction configuration reference
- Channel configuration
Relationship to Conversations:
- Referenced by
deployment_config_idin Conversation records - Determines which agent handles the conversation
For API details, see Deployment Configurations API Reference.
3.6 Management Modulesβ
The platform provides specialized management modules:
| Module | Manages | Receives Data From |
|---|---|---|
| Appointment Management | Business Service catalog | Service Appointments |
| Reservation Management | Reservable Assets catalog | Reservations |
| Menu Management | Menu Category/Items catalog | Menu Orders |
| Product Management | Product Category/Product catalog | Product Orders |
| Property Management | Property Category/Address/Listing catalog | Property Inquiries |
3.7 Advanced Service Configurationβ
Purpose: Enables voice-powered conversations through end-to-end processing pipelines.
Key Components:
| Component | Purpose |
|---|---|
| Provisioning Chain Configuration | STT β Agent β TTS processing pipeline |
| Speech-to-Text (STT) | Voice input transcription (Deepgram, OpenAI Whisper, Cartesia) |
| Text-to-Speech (TTS) | Natural voice synthesis (ElevenLabs, Cartesia, OpenAI) |
Relationship to Conversations:
- Referenced by
stt_model_idandtts_model_idin Conversation records - Enables TELEPHONY_CALL conversation types
For detailed documentation, see Translation Services.
3.8 Translation Servicesβ
Purpose: Real-time multilingual voice translation for cross-language communication.
Key Components:
| Component | Purpose |
|---|---|
| Translation Chain Configuration | STT β Translation β TTS pipeline for language pairs |
| Translation Sessions | Live voice-to-voice translation sessions |
| Translation Participants | Multi-participant support with language isolation |
| Knowledge Sources | Knowledge bases for translation accuracy |
Capabilities:
- Bidirectional translation (both parties hear translated speech)
- Multi-participant sessions (3+ participants, each in native language)
- Full transcription logging
For detailed documentation, see Translation Services.
4. Business Management Domainβ
4.1 Overviewβ
The Business Management (Business Mgt) domain manages business entities and their associated catalogs.
4.2 Business Entitiesβ
Business Mgt Manages:
| Entity | Purpose | Transaction Type |
|---|---|---|
| Business Service | Bookable services (salon, clinic, consulting) | Service Appointment |
| Reservable Assets (Resources) | Bookable resources (tables, rooms, equipment) | Reservations |
| Menu Category and MenuItems | Food/beverage offerings | Menu Order |
| Product Category and Product | Retail products | Product Order |
| Property Category | Property classification for real estate | - |
| Property Address | Property location information | - |
| Property Listing | Real estate listings (residential, commercial, land) | Property Inquiry |
4.3 Customerβ
Purpose: Represents business customers who interact through conversations and create transactions.
Key Attributes:
- Identity (name, email, phone)
- Profile preferences and tags
- Transaction history references
- Lifecycle status (ACTIVE, INACTIVE)
- First and last contact dates
Relationships:
- Referenced by
customer_idin Conversation records - Referenced by
customer_idin all transaction types - Linked to Service Appointments, Reservations, Menu Orders, Product Orders, Property Inquiries
For API details, see Customer API Reference.
4.4 Transactional Entitiesβ
Transactions are created as outcomes of Conversations:
| Transaction | Uses Catalog | Created Via |
|---|---|---|
| Service Appointment | Business Service | Conversation with AI Agent |
| Reservations | Reservable Assets | Conversation with AI Agent |
| Menu Order | Menu Category/Items | Conversation with AI Agent |
| Product Order | Product Category/Product | Conversation with AI Agent |
| Property Inquiry | Property Listing | Conversation with AI Agent |
5. Conversations - The Integration Hubβ
5.1 Overviewβ
Conversations is the central entity that bridges Service Configuration and Business Management. It represents a single interaction session between a Business Customer and an AI Agent deployed via the Service Configuration system.
5.2 Conversation Initiation Flowβ
Business Customer
β
β Initiates contact via Channel
βΌ
βββββββββββββββββββ
β Channel Handler ββββββββΆ Resolves deployment_config_id
ββββββββββ¬βββββββββ
β
βΌ
βββββββββββββββββββ
β Create β
β Conversation ββββββββΆ Links instruction_config_id
ββββββββββ¬βββββββββ Links customer_id
β
βΌ
βββββββββββββββββββ
β AI Agent ββββββββΆ Uses Instruction Configuration
β (via Deployment)β Uses Business Catalogs
ββββββββββ¬βββββββββ
β
β Conducts conversation
β Creates transactions as needed
βΌ
βββββββββββββββββββ
β Transaction ββββββββΆ Service Appointment / Reservation
β Created β Menu Order / Product Order
βββββββββββββββββββ
5.3 Transaction Creation Flowβ
Conversation (Active)
β
β Customer expresses intent
βΌ
βββββββββββββββββββ
β AI Agent ββββββββΆ Queries Business Catalog
β Processes β (via Business Mgt)
ββββββββββ¬βββββββββ
β
β Identifies matching service/resource/product
βΌ
βββββββββββββββββββ
β Confirm with β
β Customer β
ββββββββββ¬βββββββββ
β
β Customer confirms
βΌ
βββββββββββββββββββ
β Create ββββββββΆ Service Appointment
β Transaction β Reservation
ββββββββββ¬βββββββββ Menu Order
β Product Order
βΌ
βββββββββββββββββββ
β Management ββββββββΆ Appointment Management
β Module β Reservation Management
β Receives Data β Menu Management
βββββββββββββββββββ Product Management
6. Telephony-Specific Featuresβ
6.1 Call Transferβ
For telephony conversations, the platform supports call transfers:
{
transfer_type?: 'blind' | 'warm', // Unattended or attended transfer
transfer_target: string, // Target phone number
transfer_initiated_at?: number, // When transfer started
transfer_completed_at?: number, // When transfer completed
transfer_status: 'pending' | 'completed' | 'failed' | 'returned',
transfer_reason?: string // Why transfer occurred
}
6.2 Voice Configurationβ
Telephony conversations can specify:
stt_model_id: Speech-to-Text model for transcriptiontts_model_id: Text-to-Speech model for voice synthesisresource_url: Recording or call detail URL
7. Operational Workflowsβ
7.1 End-to-End Booking Workflowβ
1. Customer contacts business via phone/chat/web
β
βΌ
2. Channel routes to Deployment Configuration
β
βΌ
3. Conversation created with:
β’ deployment_config_id
β’ instruction_config_id
β’ channel_id
β’ customer_id (if known)
β
βΌ
4. AI Agent (guided by Instructions) engages customer
β
βΌ
5. Agent queries Business Catalogs:
β’ Available services
β’ Available time slots
β’ Available resources
β
βΌ
6. Customer selects and confirms
β
βΌ
7. Transaction created:
β’ Service Appointment / Reservation / Order
β
βΌ
8. Conversation summarized and completed
β
βΌ
9. Management Module processes transaction
7.2 Multi-Transaction Conversationβ
A single conversation can create multiple transactions:
Conversation: Restaurant Booking
β
ββββΆ Reservation (table for 4 at 7pm)
β
ββββΆ Menu Order (pre-order appetizers)
8. Glossaryβ
| Term | Definition |
|---|---|
| Agent Configuration | Defines AI agent capabilities and characteristics (model selection, provider) |
| Business Customer | End user who interacts with the platform through conversations |
| Business Mgt | Business Management - manages business entity catalogs |
| Conversation | A single interaction session between a customer and an AI agent |
| Conversation Type | The channel medium (OTT_CHAT, TELEPHONY_CALL, SMS, EMAIL) |
| Deployment Channel | Communication channel for agent deployments (OTT, Telephony, SMS) |
| Deployment Configuration | Combined agent and instruction configuration for deployment |
| Instruction Configuration | Defines AI agent behavior during conversations |
| Management Module | Platform service that manages specific catalog and transaction types |
| Service Configuration | System for deploying and configuring AI agents |
| Transaction | Business outcome from a conversation (appointment, reservation, order) |
9. Appendixβ
9.1 Conversation Status Valuesβ
| Status | Description |
|---|---|
| ACTIVE | Conversation is ongoing |
| COMPLETED | Conversation ended normally |
| TRANSFERRED | Call was transferred to another party |
| ABANDONED | Customer left before completion |
| FAILED | Technical failure occurred |
9.2 Conversation Summary Sentimentsβ
| Sentiment | Description |
|---|---|
| POSITIVE | Customer had a positive experience |
| NEUTRAL | Neither positive nor negative |
| NEGATIVE | Customer had a negative experience |
| MIXED | Combination of sentiments |
9.3 Document Revision Historyβ
| Version | Date | Author | Changes |
|---|---|---|---|
| 1.0 | 2025 | Architecture Team | Initial unified documentation |
End of Document